Nor flash vs nand flash 231630-Nor flash nand flash 区别
The downside of smaller blocks, however, is an increase in die area and memory cost Because of its lower cost per bit, NAND Flash can more costeffectively support smaller erase blocks compared to NOR Flash The typical block size available today ranges from 8KB to 32KB for NAND Flash and 64KB to 256KB for NOR FlashNOR flash占据了容量为1~16MB闪存市场的大部分,而NAND flash只是用在8~128MB的产品当中,这也说明NOR主要应用在代码存储介质中,NAND适合于数据存储,NAND在CompactFlash、Secure Digital、PC Cards和MMC存储卡市场上所占份额最大。Flash NAND Flash vs NOR Flash Memori flash adalah salah satu jenis memori semikonduktor nonvolatile yang paling umum digunakan di sistem komputasi modern dan berbagai perangkat mobile dan perangkat konsumen NAND flash dan NOR flash adalah bentuk utama dari teknologi flash
Whats The Basic Difference Between Nor And Nand Flash Memory Quora
Nor flash nand flash 区别
Nor flash nand flash 区别- · Toshiba NAND vs NOR Flash Memory Technology Overview Page 3 NOR vs NAND Flash Density For any given lithography process, the density of the NAND Flash memory array will always be higher than NOR Flash In theory, the highest density NAND will be at least twice the density of NOR, for the same process technology and chip size0402 · NAND vs NOR, the verdict Each flash type is indispensable NAND is the workhorse of flash memory, widely used for bulk data storage in embedded systems and storage devices such as SSDs But NOR flash plays a critical role in storing executable boot code and for applications requiring frequent random reads of small data sets


Embedded Systems Course Module 16 Flash Memory Basics And Its Interface To A Processor
가 장 일반적인 플래시 형태는 NOR와 NAND이고 이들은 CPU가 저장된 데이터에 접속하는 모드에 따라 구별될 수 있다 NOR 플래시는 메모리 디바이스로부터 직접 코드를 실행하는 애플리케이션에서 EPROM을 대체하기 위해 설계되었다In NOR flash, cells are connected in parallel to the bitlines, allowing cells to be read and programmed individually The parallel connection of cells resembles the parallel connection of transistors in a CMOS NOR gate In NAND flash, cells are connected in series, resembling aNAND Flash vs NOR Flash Flashminne är en av de mest vanliga ickeflyktiga halvledarminnetyperna i moderna datorsystem och i ett brett utbud av mobila enheter och konsumentanordningar NAND flash och NOR flash är de övervägande formerna för flashteknik
· NOR Flash is byte addressable for reads and writes, but only block and chip erasable Generally, erasing sets bits to 1, writing clears bits to 0 You can actually write bytes multiple times but 0 bits will stay 0 NAND is inherently a serial memory (serial bytes, not bits) so · Density of NAND memory is much higher than density of NOR flash memory NAND flash memory density is now until 512Gb available, at the same time NOR flash memory is only up to 2Gb NAND and NOR flash memory structure is based on erase blocks Smaller the block size – faster erase speed However smaller blocks are, the bigger amount of them is needed and bigger3D NAND flash memory makes data storage more efficient and reliable Watch to learn more about 3D NAND flash and how it differs from 2D NAND flash 3D NAND
Flash storage boils down to two basic choices – NOR vs NAND flash memory – and selecting the right one for a particular application requires a solid understanding of each So says tech writer John Edwards in a recent review of the two technologies that IT managers in healthcare and other sectors need to understand in order to ensure they make the right choice for their organizationsNAND Flash vs NOR Flash Der FlashSpeicher ist einer der am häufigsten verwendeten nichtflüchtigen Halbleiterspeichertypen in modernen Computersystemen und in einer Vielzahl von Mobilgeräten und Verbrauchergeräten NANDBlitz und NORBlitz sind die vorherrschenden Formen der BlitztechnologieNAND Flash vs NOR Flash 댓글 0 메모리 12 2 6 Beside the different silicon cell design, the most important difference between NAND and NOR Flash is the bus interface NOR Flash is connected to a address / data bus direct like other memory devices as SRAM etc


Overview Of Emerging Nonvolatile Memory Technologies Springerlink


Nand Vs Nor Flash Types Of Flash Memory
1228 · NOR flash memory NOR flash vs NAND flash NOR flash is faster to read than NAND flash, but it's also more expensive and it takes longer Benefits of NOR Flash The primaryToshiba NAND vs NOR Flash Memory Technology Overview Page 4 current) figures between NOR Flash and NAND Flash appear comparable, total energy will be significantly higher for NOR Flash since energy = power * time When a system, such as a camera phone, has a requirement both for code execution and highNAND flash memory types https//searchstoragetechtargetcom/feature/WhataretheNANDflashmemorytypesandwheredotheyworkbest?utm_source=youtube&utm


Flash 101 The Nor Flash Electrical Interface Embedded Com


Nor Flash Shortage Looming A Perfect Trifecta For Micron Technology Nasdaq Mu Seeking Alpha
1 For purposes of measuring data transfer rate in this context, megabits per second MB/s and/or MBps = 1,000,000 bytes 2 When used herein in relation to memory density, megabit and/or Mb means 1,024×1,024 = 1,048,576 bits Usable capacity 3NOR allows random access, while NAND allows only page access NOR and NAND flash get their names from the structure of the interconnections between memory cellsNAND Flash vs NOR Flaş bellek, modern bilgisayar sistemlerinde en yaygın olarak kullanılan uçucu olmayan yarı iletken bellek türlerinden biridir ve geniş bir alanda


2 1 1 Flash Memory


Sjue234n9c Sm
NAND Flash vs NOR Flash Flashminne är en av de mest vanliga ickeflyktiga halvledarminnetyperna i moderna datorsystem och i ett brett utbud av mobila enheter och konsumentanordningar NAND flash och NOR flash är de övervägande formerna för flashteknikNANDFlash und NORFlash sind die vorherrschenden Formen der FlashTechnologie Die FlashSpeichertechnologie ist eine Erweiterung von EEPROM und NAND / NOR steht für die GateArchitektur, die beim Aufbau der Speicherbausteine verwendet wird Was ist NAND Flash?NAND flash has a shorter erase time, and smaller area of each storage unit, which makes NAND flash a higher storage density and a lower cost per bit compared with NOR flash At the same time, it can be erased 10 times higher than NOR flash


Advantages Of Flash Memory Disadvantages Of Flash Memory


Macronix Proposes 3d To Breathe Life Back Into Nor Flash Tech Design Forum
0727 · Due to the physical silicon design of the flash cells, a NAND flash cell occupies approximately 40% less silicon area than a NOR flash cell, for a similar process technology SLC NAND Flash Memory Single Level Cell (SLC) technology stores one bit of data in each cell The cell stores either a 0 or a 1NAND Flash vs NOR Flash A memória flash é um dos tipos de memória semicondutores não voláteis mais utilizados no sistemas informáticos modernos e em uma ampla gama de dispositivos móveis e dispositivos de consumo NAND flash e NOR flash são as formas predominantes de tecnologia flash · What is the difference between NAND and NOR Flash?


Embedded Systems Course Module 16 Flash Memory Basics And Its Interface To A Processor


Evertiq A Tale Of Two Memories Nand Emmc Vs Nor Flash
因此,NAND Flash順序讀取可以更快。但是,由於NAND Flash的初始讀取訪問持續時間要長得多,兩者的性能差異只有在傳輸大數據塊時才是明顯的,通常大小要超過1 KB。 在兩種Flash技術中,只有在塊為空時才能將數據寫入塊。NOR Flash的慢速擦除操作使寫操作更慢。NAND Flash vs NOR Flash Memori flash adalah salah satu jenis memori semikonduktor yang tidak biasa digunakan dalam sistem pengkomputeran moden dan dalam pelbagai peranti mudah alih dan peranti pengguna NAND flash dan NOR flash adalah bentuk utama teknologi flashSince flash memory is a nonvolatile memory, all the data stored is not lost unless you do not erase or stored in the RAM memory Flash memorycomes in two forms namely NOR and NAND NOR can easily access any type of memory location using the databusses and full addresses


Why Are Nand Flash And Nor Flash Named Using The Terms Nand And Nor Electrical Engineering Stack Exchange


Comparison Between Nor And Nand Flash Memories 55 57 Download Table
· Flash 101 NAND Flash vs NOR Flash NAND Flash vs NOR Flash (this article) The NOR Flash electrical interface The NAND Flash electrical interface Types of NAND Flash Errors in NAND Flash Error Management in NAND Flash · NAND vs NOR Memory cell connections NOR flash connects each memory cell to the source line and the other end to a bit line, which Read performance NOR allows the system to write a single machine word even to an erased location, and reads faster Write and erasure performance Writes · devices are used to store and run code (usually small), for which NOR flash is the default choice THE MAJOR DIFFERENCES Table 1 highlights the major differences between NOR and NAND It shows why NAND and NANDbased solutions are ideal for high capacity data storage, while NOR is best used for code storage and execution, usually in small capacities


Embedded Systems Course Module 16 Flash Memory Basics And Its Interface To A Processor


Tech Refresher Basics Of Flash Nand Flash And Nor Flash
In recent years, the price of NAND flash has gone down much faster than that of NOR flash Thus, to reduce the hardware cost ultimately, using NAND flash to replace NOR flash (motivated by a strong market demand) becomes a new trend in embeddedsystem designs, especially on mobile phones and arcade gamesNAND Flash vs NOR Flash Flashgeheugen is een van de meest gebruikte nietvluchtige halfgeleidergeheugen types in de moderne computersystemen en in een breed scala aan mobiele apparaten en consumentenapparaten NAND flash en NOR flash zijn de overheersende vormen van flash technologieNAND Flash vs NOR Flash Flashhukommelse er en af de mest anvendte ikkeflygtige halvlederhukommelsestyper i moderne computersystemer og i en bred vifte af mobile enheder og forbrugerenheder NAND flash og NOR flash er de fremherskende former for flash teknologi


Nand And Nor Flash Youtube


What Is The Difference Between Nand And Nor Flash Memory
NAND writes MUCH faster than NOR NAND erases much faster than NOR (4msec vs 5 sec) Most writes must be preceded by an erase operation NAND has smaller erase units for fewer erases in less time Interface Differences NOR flash is basically a random access memory device Is has enough address pins to map its entireNOR is slightly faster than NAND in reading, while NAND is much faster than NOR in writing, which should be considered in the design Performance comparison Flash memory is a nonvolatile memory that can be erased and reprogrammed memory unit blocks called blocksNAND Flash vs NOR Flash Flashgeheugen is een van de meest gebruikte nietvluchtige halfgeleidergeheugen types in de moderne computersystemen en in een breed scala aan mobiele apparaten en consumentenapparaten NAND flash en NOR flash zijn de overheersende vormen van flash technologie


Understanding Memory


Understanding Flash Blocks Pages And Program Erases Flashdba
· Nand vs Nor The two types of flash memory, NOR and NAND, differ in the way they read and arrange their dataAccessing NOR flash memory works similarly to accessing randomaccess memory (RAM) You can execute in place (XIP) programs stored in NOR without having to copy the programs to RAM first · ONENAND Flash This is NAND flash with a NOR Flash interface It contains a buffer or two and will read a block of NAND flash into the buffer so when the processor wants to read a byte at a time the buffer will present it as such I don't know the price point for this device (that's what I'm searching for)NAND vs NOR Comparison NAND Flash Design Benefits The real benefits of NAND Flash are faster PROGRAM and ERASE times, as NAND Flash delivers sustained WRITE performance exceeding 7 MB/s Block erase times are an impressive 500µs for NAND Flash compared with 1 second for NOR Flash Clearly, NAND Flash offers several compelling advant ages


Nand Vs Nor Flash Memory Analysing Best Features Network Interview


Memory Cell Alignment For Nor And Nand Flash Download Scientific Diagram
NAND Flash vs NOR Flash Flashminne er en av de mest brukte ikkeflyktige halvlederminnetyper i moderne databehandling systemer og i et bredt spekter av mobile enheter og forbruker enheter NAND flash og NOR flash er de overordnede former for flash teknologiNOR and NAND flash differ in two important ways The connections of the individual memory cells are different citation needed The interface provided for reading and writing the memory is different;Figure 1 NOR Flash (left) has an architecture resembling a NOR gate Similarly, NAND Flash (right) resembles a NAND gate (Source Cypress) The NOR Flash architecture provides enough address lines to map the entire memory range This gives the advantage of random access and short read times, which makes it ideal for code execution


Information Technology Software Engineering Arrangement Hacking Books Flash Memory Flash Memories


C Linux Difference Between Nor Nand Flash
NAND Flash vs NOR Flash A memória flash é um dos tipos de memória semicondutores não voláteis mais utilizados no sistemas informáticos modernos e em uma ampla gama de dispositivos móveis e dispositivos de consumo · Difference Between NAND Flash and NOR Flash • NOR flash is older than the NAND flash architecture • NAND flash has a much higher density of erase blocks than the NOR flash • In NAND flash architecture, the erase blocks are connected sequentially while, in NOR flash, those are connected in •NAND Flash vs NOR Flash La memoria flash es uno de los tipos de memoria de semiconductores no volátiles más utilizados en los sistemas informáticos modernos y en una amplia gama de dispositivos móviles y dispositivos de consumo El flash NAND y el flash NOR son las formas predominantes de la tecnología de flash


Nand Memories Nand Flash Devices Ridgerun Developer


Nand Vs Nor Flash Page 4 Line 17qq Com
· NAND Flash VS NOR Flash의 차이점!!01 · The cell size of NAND flash is almost half the size of a NOR cell In combination with a simpler production process, NAND architecture can be offered with higher capacity for a given die size, resulting in a lower price tagIf you google NAND Flash Memory Technology, you're probably looking for very specific information explaining how NAND Flash works, or what sets it apart from other types of Flash memory But it only takes one cursory look over the first page of Google's search engine results to bewilder you Terms like "bits per cell" or "floating gate" appear and you start to feel out of your


Nor Flash And Nand Flash Basic Structure And Features Programmer Sought


What Is Nand Nand Flash Memory Nand Vs Nor Explained Arrow Com Arrow Com
· NAND flash is a sequential access device appropriate for mass storage applications, while NOR flash is a random access device appropriate for code storage applicationNOR Flash can be used for code storage and code execution Code stored on NAND Flash can't be executed frome there It must be loaded into RAM memory and executed from there


What You Should Know About Flash Storage


Embedded Systems Course Module 16 Flash Memory Basics And Its Interface To A Processor


Analyze Dram Nand Flash Nor Flash Three Major Memories Programmer Sought


Flash Memory 101 An Introduction To Nand Flash Ee Times


Comparison Of Nor Flash Array And Nand Flash Array Architectures Download Scientific Diagram


Cell Architecture Of A Nor Flash Memory Download Scientific Diagram


Nand Vs Nor Flash Types Of Flash Memory


Introducing The Pmod Sf3 32 Mb Serial Nor Flash Module Digilent Blog


Flash Memory Wikipedia


Getting Started Microchip Technology


Whats The Basic Difference Between Nor And Nand Flash Memory Quora


Tech Refresher Basics Of Flash Nand Flash And Nor Flash


Flash 101 Nand Flash Vs Nor Flash Embedded Com


How The Applications Drive Nor Flash Demand 5g Tws Hearables Amoled


The Basics Of Nand Flash Memory Technology Silicon Power


Flash 101 Nand Flash Vs Nor Flash Embedded Com


Dramexchange Market View Nor Flash Asp To Potentially Drop In 2h As Inventory Pressure Mounts Says Trendforce


Understanding Flash Blocks Pages And Program Erases Flashdba


Achieving High Performance Non Volatile Memory Access Through Execute In Place Feature


Nand Flash Programming


Nand Flash Memory Samsung Electronics Co Ltd Flash Design Team Kihwan Choi 1 48 Electronics Pdf Free Download


What Is Nor Flash Memory And How Is It Different From Nand


Nand Vs Nor Flash Technology Electronic Products


Nand Vs Nor Flash Memory Analysing Best Features Network Interview


Flash Memory Wikipedia


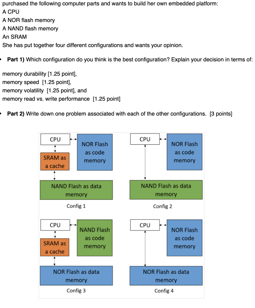
Purchased The Following Computer Parts And Wants T Chegg Com


Whats The Basic Difference Between Nor And Nand Flash Memory Quora


At91sam Boot Strategies Application Deployment Ppt Download


Nor Continues To Battle Nand Flash Memory In The Handset


Tech Refresher Basics Of Flash Nand Flash And Nor Flash


A Cross Sectional View Of The Bi Nor Flash Memory Cell B The Read Download Scientific Diagram


Flash 101 Types Of Nand Flash Embedded Com


Understanding Nand Flash Factory Programming


Cryptography Free Full Text Flash Based Security Primitives Evolution Challenges And Future Directions Html


Characteristics Of Nand Flash Memory And Nor Flash Memory Download Table


Whats The Basic Difference Between Nor And Nand Flash Memory Quora


Flash Memory 101 An Introduction To Nand Flash Ee Times


Choose Between Nand Vs Nor Flash Memory T Blog


The Basics Of Nand Flash Memory Technology Silicon Power


Nand Flash Vs Nor Flash Inscription On Blue Keyboard Key Stock Image Image Of Floatinggate Mobile


Choose Between Nand Vs Nor Flash Memory


Challenges Of Ssd Forensic Analysis


Memory Options For The Iot


Flash Memory In A Flash By Bhavya Krishna Medium Spider


Nor Vs Nand Flash Memory What Companies Need To Know


07 Flash Memory Technology


Vlsi And Embedded System Technical Library Nand Vs Nor


Whats The Basic Difference Between Nor And Nand Flash Memory Quora


Mram Overcomes Sram Dram And Flash Limitations Itproportal


Parallel And Serial Of Nand Flash Programmer Sought


Article Introducing Yaffs The First Nand Specific Flash File System


Toshiba Nand Vs Nor Flash Memory Technology Overview


Nand And Emmc All You Need To Know About Flash Memory


Scientists May Have Discovered Universal Memory Dram Replacement Extremetech


Choose Between Nand Vs Nor Flash Memory


Understanding Flash Blocks Pages And Program Erases Flashdba


Flash 101 Nand Flash Vs Nor Flash Embedded Com


What Is Nor Flash Memory And How Is It Different From Nand


Flash Memory Wikipedia


Flash 101 Errors In Nand Flash Embedded Com


What Is Nor Flash Memory And How Is It Different From Nand


2 Types Of Flash Memory Nor Flash And Nand Flash Gearbest Blog


A Cross Sectional View Of The Bi Nor Flash Memory Cell B The Read Download Scientific Diagram


What Is The Difference Between Nand And Nor Flash Edn


How The Applications Drive Nor Flash Demand 5g Tws Hearables Amoled


Flash Memory Wikipedia


Nand Flash Memory


Nand Vs Nor Flash Page 3 Line 17qq Com


Characteristics Of Nand Flash Memory And Nor Flash Memory Download Table

コメント
コメントを投稿